Logo video2dn
  • Сохранить видео с ютуба
  • Категории
    • Музыка
    • Кино и Анимация
    • Автомобили
    • Животные
    • Спорт
    • Путешествия
    • Игры
    • Люди и Блоги
    • Юмор
    • Развлечения
    • Новости и Политика
    • Howto и Стиль
    • Diy своими руками
    • Образование
    • Наука и Технологии
    • Некоммерческие Организации
  • О сайте

Скачать или смотреть КАК ИСПОЛЬЗОВАТЬ ОТЛАДКУ В 1С? База про отладку. Отладка в 1С.

  • 1С База
  • 2026-02-18
  • 135
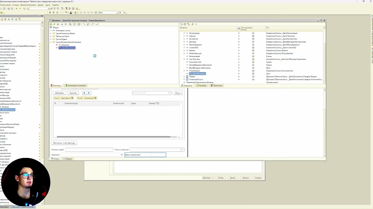
КАК ИСПОЛЬЗОВАТЬ ОТЛАДКУ В 1С? База про отладку. Отладка в 1С.
  • ok logo

Скачать КАК ИСПОЛЬЗОВАТЬ ОТЛАДКУ В 1С? База про отладку. Отладка в 1С. бесплатно в качестве 4к (2к / 1080p)

У нас вы можете скачать бесплатно КАК ИСПОЛЬЗОВАТЬ ОТЛАДКУ В 1С? База про отладку. Отладка в 1С. или посмотреть видео с ютуба в максимальном доступном качестве.

Для скачивания выберите вариант из формы ниже:

  • Информация по загрузке:

Cкачать музыку КАК ИСПОЛЬЗОВАТЬ ОТЛАДКУ В 1С? База про отладку. Отладка в 1С. бесплатно в формате MP3:

Если иконки загрузки не отобразились, ПОЖАЛУЙСТА, НАЖМИТЕ ЗДЕСЬ или обновите страницу
Если у вас возникли трудности с загрузкой, пожалуйста, свяжитесь с нами по контактам, указанным в нижней части страницы.
Спасибо за использование сервиса video2dn.com

Описание к видео КАК ИСПОЛЬЗОВАТЬ ОТЛАДКУ В 1С? База про отладку. Отладка в 1С.

В видео я рассказываю про базовые инструменты отладки в 1с который должен знать каждый разработчик.

Подписывайся на базу, повышай опыт - https://boosty.to/1s_basa
Подписывайся на тг канал - https://t.me/base_publick

00:00 - Вступление
00:46 - Как поставить точку останова
01:06 - Как запустить отладку, разные запуски отладки
01:46 - Встали на отладку. Как перемещаться?
02:55 - Как продолжить выполнения кода если конец функции
03:19 - Как проверить подключена ли 1С к отладке
04:59 - Возможность просмотра значений локальных переменных
06:09 - Как посмотреть результат выполнения выражений или используем Табло
07:34 - Просмотр какие функции вызывались ДО. Стек вызовов
09:39 - Точки останова с условием
12:43 - Отладка внешних отчетов, обработок

Комментарии

Информация по комментариям в разработке

Похожие видео

  • Собственная нумерация документов в 1С!
    Собственная нумерация документов в 1С!
    3 недели назад
  • ⚡️ Срочный ответ Путина Трампу || Россия вступила войну ?
    ⚡️ Срочный ответ Путина Трампу || Россия вступила войну ?
    3 часа назад
  • Подписки на событие 1С. Вкратце об подписках.
    Подписки на событие 1С. Вкратце об подписках.
    3 недели назад
  • В найме жизнь обнуляется: 40 часов в неделю
    В найме жизнь обнуляется: 40 часов в неделю
    1 час назад
  • Создание аналитики проводок в 1С
    Создание аналитики проводок в 1С
    2 недели назад
  • Запасы Ракет ПВО На Грани Истощения📉🚀⚠️ Обороно Соснового Рухнула🛑💥🏚️ Военные Сводки За 06.03.2026
    Запасы Ракет ПВО На Грани Истощения📉🚀⚠️ Обороно Соснового Рухнула🛑💥🏚️ Военные Сводки За 06.03.2026
    12 часов назад
  • Одесса 7 марта 2026!Бомбят!Ад в Одессе!Много взрывов и прилётов!Пожары!Пуски Цирконов и Калибров!
    Одесса 7 марта 2026!Бомбят!Ад в Одессе!Много взрывов и прилётов!Пожары!Пуски Цирконов и Калибров!
    2 часа назад
  • Диктаторам нужны бункеры глубже | Новый мир для Путина и его друзей (English subtitles) @Максим Кац
    Диктаторам нужны бункеры глубже | Новый мир для Путина и его друзей (English subtitles) @Максим Кац
    20 часов назад
  • КЛИЕНТ СЕРВЕРНАЯ АРХИТЕКТУРА. ПРОСТО НА ПАЛЬЦАХ.
    КЛИЕНТ СЕРВЕРНАЯ АРХИТЕКТУРА. ПРОСТО НА ПАЛЬЦАХ.
    5 дней назад
  • Привет, я в Донецкой области... КАК НАСТРОЕНИЕ, ЧТО С ЛИЦОМ?!
    Привет, я в Донецкой области... КАК НАСТРОЕНИЕ, ЧТО С ЛИЦОМ?!
    12 часов назад
  • ‼️ Иран бомбит Дубай и базы США. Россия помогает Ирану. ВСУ едут на Ближний восток / Выпуск новостей
    ‼️ Иран бомбит Дубай и базы США. Россия помогает Ирану. ВСУ едут на Ближний восток / Выпуск новостей
    Трансляция закончилась 14 часов назад
  • Что происходит с малым бизнесом в регионах? Дефицит бюджета. Зарплаты бюджетников урежут? Зубаревич
    Что происходит с малым бизнесом в регионах? Дефицит бюджета. Зарплаты бюджетников урежут? Зубаревич
    Трансляция закончилась 19 часов назад
  • 👊Срочно! ПРОРЫВ К ОДЕССЕ ПОСЛЕ ФОРСИРОВАНИЯ ДНЕПРА. Жданов: русские берут В КОЛЬЦО ВЕСЬ ДОНБАСС
    👊Срочно! ПРОРЫВ К ОДЕССЕ ПОСЛЕ ФОРСИРОВАНИЯ ДНЕПРА. Жданов: русские берут В КОЛЬЦО ВЕСЬ ДОНБАСС
    2 часа назад
  • Путин боится Telegram, а MAX следит за пользователями VPN
    Путин боится Telegram, а MAX следит за пользователями VPN
    12 часов назад
  • Китай обыгрывает США без единого выстрела - Неожиданные новости с фронта - Орбан ограбил Зеленского
    Китай обыгрывает США без единого выстрела - Неожиданные новости с фронта - Орбан ограбил Зеленского
    2 часа назад
  • Как из модуля отчета обратиться к процедуре модуля объекта отчета
    Как из модуля отчета обратиться к процедуре модуля объекта отчета
    2 недели назад
  • Почему Америке можно, а России нельзя ?
    Почему Америке можно, а России нельзя ?
    18 часов назад
  • Россия готовит новое вторжение / Крупнейший захват заложников
    Россия готовит новое вторжение / Крупнейший захват заложников
    15 часов назад
  • РФ сдает американцев, Запрет рекламы в Telegram, Шаман ответит за буквы. Варламов, Ширяев, Чижов
    РФ сдает американцев, Запрет рекламы в Telegram, Шаман ответит за буквы. Варламов, Ширяев, Чижов
  • О нас
  • Контакты
  • Отказ от ответственности - Disclaimer
  • Условия использования сайта - TOS
  • Политика конфиденциальности

video2dn Copyright © 2023 - 2025

Контакты для правообладателей video2contact@gmail.com